Các câu hỏi về module công việc
Câu 1. Làm thế nào để thêm người xem vào công việc trên Getfly?
Để thao tác thêm người xem vào công việc trên Getfly, bạn thao tác như sau:
Bạn phải có quyền sửa công việc
Người mà bạn muốn thêm vào người xem trong công việc phải có quyền truy cập công việc và là người liên quan trong dự án của các công việc đó


Thêm mới người xem trong từng công việc: Chi tiết công việc → Thêm người liên quan

Thêm mới người liên quan cùng lúc nhiều công việc: Lọc danh sác công việc ở màn hình danh sách công việc trong dự án → Tích chọn nhiều → Người xem

Câu 2. Khi tôi comment trao đổi trong công việc thì hệ thống có tự động link comment trao đổi đó sang khách hàng hay không?
Do đặc thù riêng biệt về giao diện và tính năng nên hiện tại khi bạn comment trao đổi trong công việc thì hệ thống sẽ không tự động link comment trao đổi trong khách hàng
Hiện tại có để comment trao đổ lưu vào comment trao đổi của khách hàng thì bạn có thể thao tác theo 1 trong 2 cách sau
Comment trao đổi trực tiếp tại màn hình chi tiết khách hàng
Vào màn hình chi tiết 1 khách hàng ⇒ nhập nội dung trong đổi tại khung trao đổi ⇒ nhấn gửi để lưu thông tin trao đổi

2. Comment trao đổi tại màn hình chi tiết của cơ hội
Bạn vào màn hình chi tiết của 1 cơ hội ⇒ nhập nội dung trong đổi tại khung trao đổi ⇒ nhấn gửi để lưu thông tin trao đổi


Nội dung trao đổi này sẻ tự động được link sang trong trao đổi chung của khách hàng

Câu 3. Làm thế nào để theo dõi và quản lý công việc của nhân viên trên Getfly?
Việc theo dõi và quản lý công việc của nhân viên là một hoạt động rất quan trọng nhằm mục đích đảm bảo công việc được thực hiện đúng tiến độ và dễ dàng sắp xếp công việc vào thời gian trống phù hợp. Để theo dõi các lịch hẹn của nhân viên bạn phải được phân quyền Xem Tất cả trong chức năng Quản lý công việc trên hệ thống

Sau khi đã được cấp quyền, các bạn vào module Công việc → Lịch hẹn → Bộ lọc → Người thực hiện lựa chọn nhân viên phụ trách → lựa chọn thời gian theo tháng/tuần/ngày → màn hình hiển thị công việc của nhân viên


Câu 4. Tại sao tôi không tìm thấy tài khoản của người cần thêm vào công việc?
Người được thêm vào công việc cần được phân quyền Truy cập chức năng Quản lý công việc và phải là Người liên quan trong dự án


Để thêm người tham gia vào dự án, bạn thao tác như sau:
Bạn click vào màn hình chi tiết một dự án ⇒ chọn Thông tin dự án ⇒ Ấn vào biểu tượng dấu + thêm người liên quan

Gõ tên tài khoản bạn muốn thêm vào dự án → Ấn Thêm mới

Sau khi thêm người liên quan vào dự án xong, bạn vào chi tiết 1 công việc trong dự án đó, nhấp vào biểu tượng dấu + để thêm người liên quan vào công việc.

Câu 5. Làm thế nào để chỉnh sửa khối lượng công việc trên Getfly?
Khối lượng công việc là thuật ngữ dùng để chỉ tổng số nhiệm vụ, trách nhiệm, hoặc công việc mà một cá nhân, nhóm, hoặc tổ chức phải hoàn thành trong một khoảng thời gian nhất định. Khối lượng công việc có thể được đo lường bằng số lượng công việc, thời gian cần thiết để hoàn thành, hoặc mức độ phức tạp của các công việc (tuỳ theo từng bên đơn vị quy ước riêng)
Để chỉnh sửa được khối lượng công việc. Tài khoản của bạn cần được phân quyền chỉnh sửa công việc và điều kiện để chỉnh sửa được công việc phải là 1 trong 3 người sau:
Người giao việc
Cấp trên của người nhận việc (trong cùng một phòng ban hoặc khác phòng ban thì cấp cao nhất)
Cấp trên của người giao việc

Hướng dẫn thao tác: bạn vào chi tiết công việc → click vào Khối lượng công việc → sửa → enter

Câu 6. Làm thế nào để thay đổi người thực hiện công việc trên Getfly?
Để thay đổi người thực hiện công việc trên Getfly bạn thao tác như sau:
1. Phân quyền
- Để chuyển công việc chăm sóc cho người phụ trách mới bạn cần được phân quyền truy cập, sửa công việc , người liên quan trong công việc và nằm trong một trong các vị trí sau đây:
+ Người giao việc
+ Cấp trên của người nhận việc ( trong cùng một phòng ban hoặc khác phòng ban thì cấp cao nhất)
+ Cấp trên của người giao việc


2. Hướng dẫn thao tác
Cách 1: Thay đổi người thực hiện công việc trên nhiều công việc cùng lúc
- Vào mục Dự án hoặc Công việc: Truy cập vào danh sách Dự án trong hệ thống, nơi chứa các công việc cần chuyển. - Tích chọn các công việc cần chuyển: Trong danh sách công việc, đánh dấu tích (✔) vào các công việc mà bạn muốn thay đổi người phụ trách => Chọn “Chuyển Người Nhận Việc”

- Tích chọn người phụ trách công việc mới => ấn cập nhật:

Cách 2: Thay đổi người thực hiện công việc ở trên từng công việc
- Vào chi tiết từng công việc => tích chọn vào tên người thực hiện công việc => chọn người phụ trách công việc mới => ấn ok.

- Hoặc Bạn click vào bút sửa công việc => nhập lại tên người thực hiện công việc đang muốn phụ trách:


3. Lưu ý
- Nếu người thực hiện công việc đã xóa trên hệ thống và bạn muốn thay đổi người thực hiện công việc này thì bạn có thể tích chọn mục tìm theo nhân viên đã xóa và chọn nhân viên này trong phần tìm kiếm :

- Sau đó bạn có thể thực hiện chuyển người thực hiện công việc theo một trong 2 cách đã hướng dẫn ở trên

Câu 7. Khi nhân viên sales thực hiện các công việc với khách hàng (gọi điện, email, hẹn gặp), hệ thống có bộ lọc để theo dõi từng loại công việc không?
Có, hệ thống Getfly cung cấp hai cách để theo dõi các loại công việc mà nhân viên sales thực hiện với khách hàng:
1. Theo dõi loại công việc tại màn hình quản lý công việc
- Các bạn vào mục công việc => chọn Timeline => ấn vào phần bộ lọc => chọn loại công việc và các điều kiện kèm theo mà các bạn muốn lọc=> ấn áp dụng

- Tại đây bạn sẽ theo dõi và thống kê tất cả số lượng công việc trong loại công việc đã lọc :

2. Theo dõi loại công việc theo báo cáo tổng quát
- Phần này cho phép thống kê và theo dõi loại công việc theo nhân viên là người thực hiện công việc.
- Bạn vào mục báo cáo nhân viên => chọn báo cáo công việc:

- Tại phần khách hàng tương tác trong kỳ: thống kê các loại công việc theo khách hàng phát sinh công việc của nhân viên

Câu 8. Làm thế nào để thêm mới, sửa, xóa loại công việc trên Getfly?
1. Phân quyền
- Để thao tác được phần này bạn cần có quyền là quản lý quyền trên hệ thống:

2. Thêm mới loại công việc
- Để thêm mới loại công việc bạn sẽ vào mục cài đặt => cấu hình hệ thống => công việc => ấn thêm mới loại công việc :



3. Sửa loại công việc
- Bạn click vào bút chỉnh sửa để sửa tên loại công việc :

4. Xóa loại công việc
- Hiện tại trên hệ thống loại công việc như: email, hẹn gặp, gọi điện, công việc là các trường mặc định không xóa được.
- Với các loại công việc là trường tự thiết kế bạn có thể ấn vào nút xóa để xóa loại công việc đó:

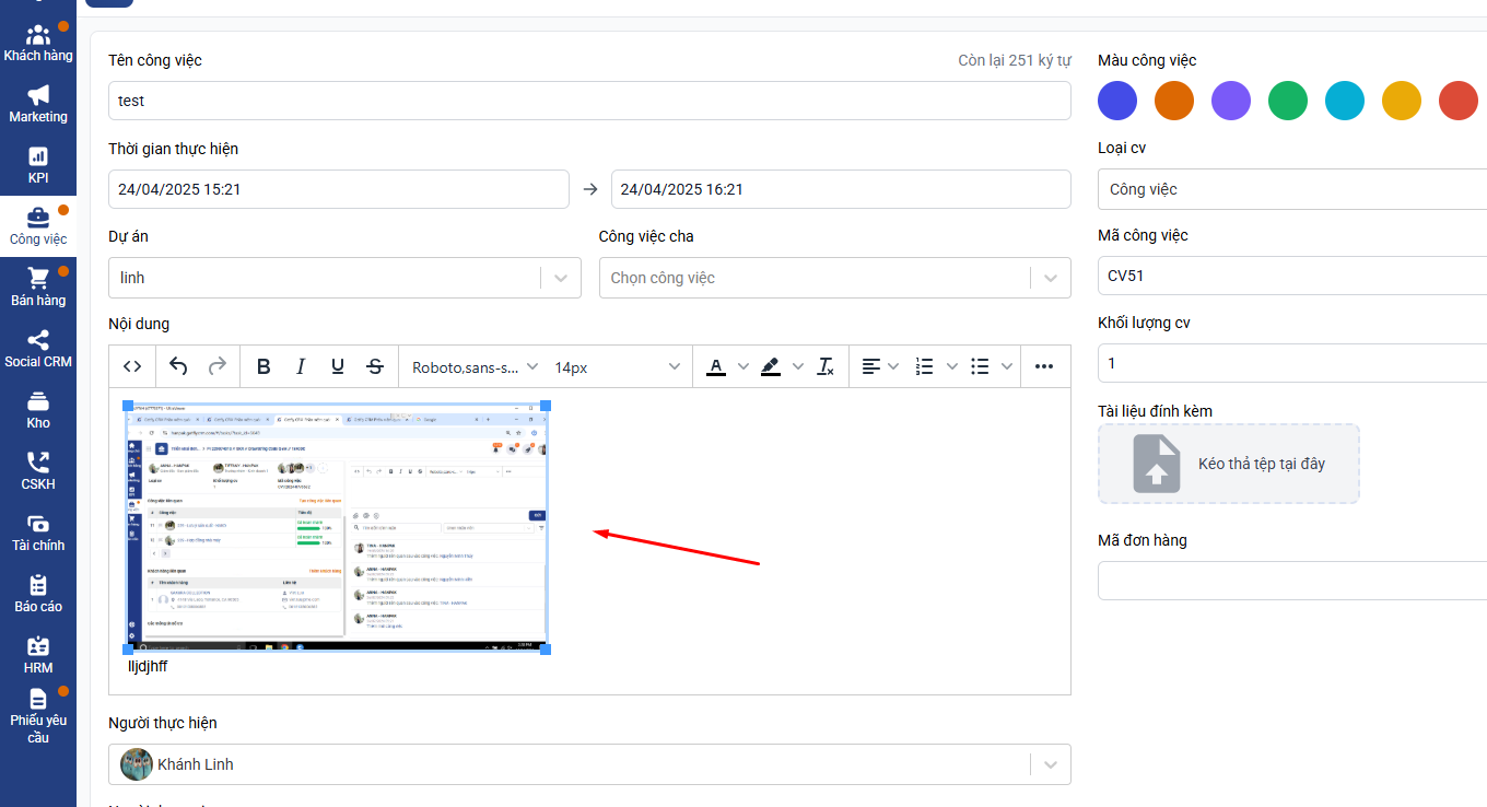
Câu 9. Cách chèn hình ảnh vào nội dung công việc
Để chèn ảnh vào trong nội dung công việc trên Getfly 6.0, bạn thao tác theo hướng dẫn sau:
Bước 1: Upload hình ảnh bạn muốn gắn lên Getfly
- Bạn vào mục tài liệu => chọn tài liệu của tôi hoặc tài liệu chia sẻ=> Upload hình ảnh lên tài liệu của Getfly → Sao chép link:



Bước 2: Bạn khi tạo mới công việc thì bạn chọn phần biểu tượng hình ảnh trong nội dung công việc :

Bước 3: Bạn chèn link ảnh vừa coppy trong mục tài liệu và dán vào mục source
- Điều chỉnh kích thước phù hợp tại mục Width và Height => ấn save:


Câu 10. Tính năng phân trang danh sách công việc con trong chi tiết công việc cha?
Để quản lý dễ dàng danh sách các công việc con trong chi tiết công việc cha, Getfly đã thiết kế hiển thị danh sách công việc con phân theo từng trang đối với các đơn vị có nhiều đầu việc. Các bạn cùng theo dõi nhé!
1. Hướng dẫn thao tác
a. Hiển thị danh sách công việc con
- Khi mở chi tiết công việc cha, danh sách công việc con sẽ được phân trang để dễ quản lý.
- Mỗi trang hiển thị tối đa 10 công việc con.

b. Chuyển đổi giữa các trang:
- Để xem các công việc con ở trang tiếp theo, nhấn vào biểu tượng >.
- Tiếp tục nhấn để xem các trang công việc con kế tiếp nếu có.


c. Thứ tự sắp xếp công việc con:
- Danh sách công việc con được sắp xếp tự động theo thứ tự ưu tiên ngày tạo:
+ Công việc con được tạo gần đây nhất sẽ hiển thị đầu tiên.
+ Công việc con được tạo lâu hơn sẽ hiển thị sau.
Việc phân trang giúp tối ưu hóa tốc độ hiển thị và quản lý danh sách công việc con một cách rõ ràng, thuận tiện hơn, đặc biệt khi có nhiều đầu việc trong mục công việc
Last updated